MySQL进阶
2025.08.06
MySQL进阶
一、存储引擎
1.1 MySQL体系结构
- MySQL体系结构:
- 连接层:最上层是一些客户端和链接服务,主要完成一些类似于连接处理、 授权认证、及相关的安全方案。服务器也会为安全接入的每个客户端验证它所具有的操作权限。
- 服务层:第二层架构主要完成大多数的核心服务功能,如SQL接口,并完成缓存的查询,SQL的分析和优化,部分内置函数的执行。所有跨存储引擎的功能也在这一层实现,如过程、函数等。
- 引擎层:存储引擎真正的负责了MySQL中数据的存储和提取,服务器通过API和存储引擎进行通信。不同的存储引擎具有不同的功能,这样我们可以根据自己的需要,来选取合适的存储引擎。
- 存储层:主要是将数据存储在文件系统之上,并完成与存储引擎的交互。

1.2 存储引擎简介
- 存储引擎就是存储数据、建立索引、更新/查询数据等技术的实现方式。存储引擎是基于表的,而不是基于库的,所以存储引擎也可被称为表类型。
- 在创建表时,指定存储引擎
1
2
3
4
5CREATE TABLE 表名 (
字段1 字段1类型 [COMMENT 字段1注释],
...
字段n 字段n类型 [COMMENT 字段n注释]
) ENGINE=INNODB [COMMENT 表注释]; - 查看当前数据库支持的存储引擎
1
SHOW ENGINES;
- 示例:创建表my_myisam,使用MyISAM存储引擎
1
2
3
4create table my_myisam (
id int,
name varchar(10)
) engine = MyISAM;
2025.08.07
1.3 存储引擎特点
1.3.1 InnoDB
- InnoDB是一种兼顾高可靠性和高性能的存储引擎,在MySQL5.5之后,InnoDB是默认的MySQL存储引擎。
- 特点:
- DML操作遵循ACID模型,支持事务
- 行级锁,提高并发访问性能
- 支持外键FOREIGN KEY约束,保证数据的完整性和正确性
- 文件:
- xxx.ibd:xxx代表的是表名,innoDB引擎的每张表都会对应这样一个表空间文件,存储该表的表结构(frm、sdi)、数据和索引。
- 参数:innoDB_file_per_table=1,表示每个表使用独立的表空间文件存储。
- 逻辑存储结构
- TableSpace:表空间
- Segment:段
- Extent:区
- Page:页
- Row:行

1.3.2 MyISAM
- MyISAM是MySQL早期的默认存储引擎
- 特点:
- 不支持事务,不支持外键
- 支持表锁,不支持行锁
- 访问速度快
- 文件:
- xxx.sdi:存储表的结构信息
- xxxMYD:存储表的数据
- xxxMYI:存储表的索引
1.3.3 MEMORY
- MEMORY引擎的表数据是存储在内存中的,由于受到硬件问题或断电问题的影响,只能将这些表作为临时表或缓存使用
- 特点:
- 内存存放
- hash索引(默认)
- 文件:
- xxx.sdi:存储表的结构信息
1.3.4 比较
| 特点 | InnoDB | MyISAM | Memory |
|---|---|---|---|
| 存储限制 | 64TB | 有 | 有 |
| 事务安全 | 支持 |
- | - |
| 锁机制 | 行锁 |
表锁 | 表锁 |
| B+tree索引 | 支持 | 支持 | 支持 |
| Hash索引 | - | - | 支持 |
| 全文索引 | 支持(5.6版本之后) | 支持 | - |
| 空间使用 | 高 | 低 | N/A |
| 内存使用 | 高 | 低 | 中等 |
| 批量插入速度 | 低 | 高 | 高 |
| 支持外键 | 支持 |
- | - |
- InnoDB引擎与MyISAM引擎的区别
- InnoDB引擎, 支持事务, 而MyISAM不支持。
- InnoDB引擎, 支持行锁和表锁, 而MyISAM仅支持表锁, 不支持行锁。
- InnoDB引擎, 支持外键, 而MyISAM是不支持的。
1.4 存储引擎选择
- 在选择存储引擎时,应该根据应用系统的特点选择合适的存储引擎。对于复杂的应用系统,还可以根据实际情况选择多种存储引擎进行组合。
- InnoDB:是Mysql的默认存储引擎,支持事务、外键。如果应用对事务的完整性有比较高的要求,在并发条件下要求数据的一致性,数据操作除了插入和查询之外,还包含很多的更新、删除操作,那么InnoDB存储引擎是比较合适的选择。
- MyISAM : 如果应用是以读操作和插入操作为主,只有很少的更新和删除操作,并且对事务的完整性、并发性要求不是很高,那么选择这个存储引擎是非常合适的。
- MEMORY:将所有数据保存在内存中,访问速度快,通常用于临时表及缓存。MEMORY的缺陷就是对表的大小有限制,太大的表无法缓存在内存中,而且无法保障数据的安全性。
1.5 安装Linux版MySQL
-
准备一台Linux服务器
云服务器或者虚拟机都可以;
Linux的版本为 CentOS7; -
下载Linux版MySQL安装包
https://downloads.mysql.com/archives/community/

-
上传MySQL安装包

-
创建目录,并解压
1 | mkdir mysql |

- 安装mysql的安装包
-
安装时问题
- 问题1 :权限问题
1
2warning: mysql-community-common-8.0.26-1.el7.x86_64.rpm: Header V3 DSA/SHA256 Signature, key ID 5072e1f5: NOKEY
error: can't create transaction lock on /var/lib/rpm/.rpm.lock (Permission denied)- 解决:使用root用户登录Linux服务器,或者使用sudo命令
1
2[hansen@localhost mysql]$ su
Password:- 问题2:缺少依赖
1
2error: Failed dependencies:
mariadb-libs is obsoleted by mysql-community-libs-8.0.26-1.el7.x86_64- 解决:避开依赖检测
1
2# 在rpm -ivh 添加参数--force --nodeps
[root@localhost mysql]# rpm -ivh mysql-community-libs-compat-8.0.26-1.el7.x86_64.rpm --force --nodeps- 问题3:yum install openssl-devel安装失败
1
2
3
4
5
6
7
8
9
10
11
12
13
14
15
16
17
18
19
20
21
22
23
24
25
26
27
28
29
30
31
32
33
34
35
36
37Loaded plugins: fastestmirror, langpacks
Loading mirror speeds from cached hostfile
Could not retrieve mirrorlist http://mirrorlist.centos.org/?release=7&arch=x86_64&repo=os&infra=stock error was
14: curl#6 - "Could not resolve host: mirrorlist.centos.org; Unknown error"
One of the configured repositories failed (Unknown),
and yum doesn't have enough cached data to continue. At this point the only
safe thing yum can do is fail. There are a few ways to work "fix" this:
1. Contact the upstream for the repository and get them to fix the problem.
2. Reconfigure the baseurl/etc. for the repository, to point to a working
upstream. This is most often useful if you are using a newer
distribution release than is supported by the repository (and the
packages for the previous distribution release still work).
3. Run the command with the repository temporarily disabled
yum --disablerepo=<repoid> ...
4. Disable the repository permanently, so yum won't use it by default. Yum
will then just ignore the repository until you permanently enable it
again or use --enablerepo for temporary usage:
yum-config-manager --disable <repoid>
or
subscription-manager repos --disable=<repoid>
5. Configure the failing repository to be skipped, if it is unavailable.
Note that yum will try to contact the repo. when it runs most commands,
so will have to try and fail each time (and thus. yum will be be much
slower). If it is a very temporary problem though, this is often a nice
compromise:
yum-config-manager --save --setopt=<repoid>.skip_if_unavailable=true
Cannot find a valid baseurl for repo: base/7/x86_64- 解决:修改yum源,可以通过 vi 命令编辑 /etc/yum.repos.d/CentOS-Base.repo 文件,将其中的 mirrorlist 行用 # 号注释掉,并将 baseurl 行取消注释,并修改为其他可靠的镜像地址。

1
2
3
4
5
6
7
8
9
10
11
12
13
14
15
16
17
18cd mysql
rpm -ivh mysql-community-common-8.0.26-1.el7.x86_64.rpm
rpm -ivh mysql-community-client-plugins-8.0.26-1.el7.x86_64.rpm
rpm -ivh mysql-community-libs-8.0.26-1.el7.x86_64.rpm
rpm -ivh mysql-community-libs-compat-8.0.26-1.el7.x86_64.rpm
yum install openssl-devel
rpm -ivh mysql-community-devel-8.0.26-1.el7.x86_64.rpm
rpm -ivh mysql-community-client-8.0.26-1.el7.x86_64.rpm
rpm -ivh mysql-community-server-8.0.26-1.el7.x86_64.rpm
- 启动MySQL服务
1 | systemctl start mysqld |
1 | systemctl restart mysqld |
1 | systemctl stop mysqld |
- 查询自动生成的root用户密码
1 | grep 'temporary password' /var/log/mysqld.log |
命令行执行指令 :
1 | mysql -u root -p |
然后输入上述查询到的自动生成的密码, 完成登录 .
- 修改root用户密码
登录到MySQL之后,需要将自动生成的不便记忆的密码修改了,修改成自己熟悉的便于记忆的密码。
1 | ALTER USER 'root'@'localhost' IDENTIFIED BY '1234'; |
执行上述的SQL会报错,原因是因为设置的密码太简单,密码复杂度不够。我们可以设置密码的复杂度为简单类型,密码长度为4。
1 | set global validate_password.policy = 0; |
降低密码的校验规则之后,再次执行上述修改密码的指令。
- 创建用户
默认的root用户只能当前节点localhost访问,是无法远程访问的,我们还需要创建一个root账户,用户远程访问
1 | create user 'root'@'%' IDENTIFIED WITH mysql_native_password BY '1234'; |
- 并给root用户分配权限
1 | grant all on *.* to 'root'@'%'; |
- 重新连接MySQL
1 | mysql -u root -p |
然后输入密码
- 通过DataGrip远程连接MySQL
- 连接错误的需要设置linux防火墙,允许3306端口访问
1 | sudo firewall-cmd --zone=public --add-port=3306/tcp --permanent |


二、索引
2.1 索引概述
- 索引(index)是帮助MySQL
高效获取数据的数据结构(有序)。在数据之外,数据库系统还维护着满足特定查找算法的数据结构,这些数据结构以某种方式引用(指向)数据,这样就可以在这些数据结构上实现高级查找算法,这种数据结构就是索引。 - 优缺点:
| 优势 | 劣势 |
|---|---|
| 提高数据检索的效率,降低数据库的IO成本 | 索引列也需要占用空间 |
| 通过索引列对数据进行排序,降低数据排序的成本,降低CPU的消耗 | 索引大大提高了查询效率,同时却也降低更新表的速度,如对表进行增删改时,效率降低 |
2.2 索引结构
2.2.1 介绍
- MySQL的索引是在存储引擎层实现的,不同的存储引擎有不同的结构,主要包含以下几种:
| 索引结构 | 描述 |
|---|---|
| B+Tree索引 | 最常见的索引类型,大部分引擎都支持B+树索引 |
| Hash索引 | 底层数据结构是用哈希表实现的,只有精确匹配索引列的查询才有效不支持范围查询 |
| R-tree(空间索引) | 空间索引是MyISAM引擎的一一个特殊索引类型,主要用于地理空间数据类型,通常使用较少 |
| Full-text(全文索引) | 是一种通过建立倒排索引,快速匹配文档的方式。类似于Lucene、Solr、ES |
| 索引 | InnoDB | MyISAM | Memory |
|---|---|---|---|
| B+Tree索引 | 支持 | 支持 | 支持 |
| Hash索引 | 不支持 | 不支持 | 支持 |
| R-tree索引 | 不支持 | 支持 | 不支持 |
| Full-text | 支持(5.6版本之后) | 支持 | 不支持 |
- InnoDB存储引擎选择使用B+Tree索引结构的原因:
- 相对于二叉,层级更少,搜索效率更高
- 相对于B-Tree,无论是叶子结点还是非叶子节点都会保存数据,这样会导致一页中存储的键值减少,指针跟着减少,要同样保存大量数据,只能增加树的高度,导致性能降低
- 相对于Hash索引,B+Tree支持范围匹配及排序操作
2.2.2 B-Tree
-
B-Tree(多路平衡查找树):以一棵最大度数(max-degree)为5(5阶)的B-Tree为例(每个节点最多存储4个key,5个指针):

-
可视化网站:https://www.cs.usfca.edu/~galles/visualization/BTree.html
2.2.3 B+Tree
-
B+Tree:以一棵最大度数(max-degree)为4(4阶)的B+Tree为例:

-
相对于B-Tree区别:
- 所有的数据都会出现在叶子结点
- 叶子结点形成一个单向链表
-
MySQL索引数据结构对经典的B+Tree进行了优化。在原B+Tree的基础上,增加一个指向相邻叶子节点的链表指针,就形成了带有顺序指针的B+Tree,提高区间访问的性能。

2.2.4 Hash
- Hash:哈希索引就是采用一定的Hash算法,将键值换算成新的hash值,映射到对应的槽位上,然后存储在hash表中。

- 如果两个(或多个)键值,映射到一个相同的槽位上,他们就产生了hash冲突(也称为hash碰撞),可以通过链表来解决。

- Hash索引的特点:
- Hash索引只能用于对等比较(=,in),不支持范围查询(between,>,< ,…)
- 无法利用索引完成排序操作
- 查询效率高,通常(不存在hash冲突的情况)只需要一次检索就可以了,效率通常要高于B+tree索引
- 在MySQL中,支持hash索引的是Memory存储引擎。而InnoDB中具有自适应hash功能,hash索引是InnoDB存储引擎根据B+Tree索引在指定条件下自动构建的。
2.3 索引分类
| 分类 | 含义 | 特点 | 关键字 |
|---|---|---|---|
| 主键索引 | 针对于表中主键创建的索引 | 默认自动创建,只能有一个 | PRIMARY |
| 唯一索引 | 避免同一个表中某数据列中的值重复 | 可以有多个 | UNIQUE |
| 常规索引 | 快速定位特定数据 | 可以有多个 | |
| 全文索引 | 全文索引查找的是文本中的关键词,而不是比较索引中的值 | 可以有多个 | FULLTEXT |
- 在InnoDB存储引擎中,根据索引的存储形式,又可分为以下两种:
| 分类 | 含义 | 特点 |
|---|---|---|
| 聚集索引(Clustered Index) | 将数据存储与索引放到了一块,索引结构的叶子结点保存了行数据 | 必须有,而且只有一个 |
| 二级索引(Secondary Index) | 将数据与索引分开存储,索引结构的叶子结点关联的是对应的主键 | 可以存在多个 |
-
聚集索引选取规则:
- 如果存在主键,主键索引就是聚集索引。
- 如果不存在主键,将使用第一个唯一(UNIQUE)索引作为聚集索引。
- 如果表没有主键,或没有合适的唯一索引,则InnoDB会自动生成一个rowid作为隐藏的聚集索引。
-
聚集索引和二级索引的具体结构如下:
- 聚集索引的叶子节点下挂的是这一行的数据 。
- 二级索引的叶子节点下挂的是该字段值对应的主键值。

-
例如在执行
select * from user where name = 'Arm';时,具体查找过程如下:- 由于是根据name字段进行查询,所以先根据name='Arm’到name字段的二级索引中进行匹配查找。但是在二级索引中只能查找到Arm对应的主键值 10。
- 由于查询返回的数据是*,所以此时还需要根据主键值10,到聚集索引中查找10对应的记录,最终找到10对应的行row。
- 最终拿到这一行的数据,直接返回即可。

2.4 索引语法
- 创建索引
1
CREATE [UNIQUE|FULLTEXT] INDEX index_name ON table_name (index_col_name, ...);
- 查看索引
1
SHOW INDEX FROM table_name;
- 删除索引
1
DROP INDEX index_name ON table_name;
示例:

show index from tb_user;结果为:
| Table | Non_unique | Key_name | Seq_in_index | Column_name | Collation | Cardinality | Sub_part | Packed | Null | Index_type | Comment | Index_comment | Visible | Expreccsion |
|---|---|---|---|---|---|---|---|---|---|---|---|---|---|---|
| tb_user | 0 | PRIMARY | 1 | id | A | 24 | NULL | NULL | BTREE | YES | null |
1 | -- name字段为姓名字段,该字段的值可能会重复,为该字段创建索引 |
最终效果:
| Table | Non_unique | Key_name | Seq_in_index | Column_name | Collation | Cardinality | Sub_part | Packed | Null | Index_type | Comment | Index_comment | Visible | Expreccsion |
|---|---|---|---|---|---|---|---|---|---|---|---|---|---|---|
| tb_user | 0 | PRIMARY | 1 | id | A | 24 | NULL | NULL | BTREE | YES | null | |||
| tb_user | 0 | idx_user_phone | 1 | phone | A | 24 | NULL | NULL | BTREE | YES | null | |||
| tb_user | 1 | idx_user_name | 1 | name | A | 24 | NULL | NULL | BTREE | YES | null | |||
| tb_user | 1 | idx_user_pro_age_sta | 1 | profession | A | 16 | NULL | NULL | YES | BTREE | YES | null | ||
| tb_user | 1 | idx_user_pro_age_sta | 2 | age | A | 22 | NULL | NULL | YES | BTREE | YES | null | ||
| tb_user | 1 | idx_user_pro_age_sta | 3 | status | A | 24 | NULL | NULL | YES | BTREE | YES | null | ||
| tb_user | 1 | idx_user_email | 1 | A | 24 | NULL | NULL | YES | BTREE | YES | null |
2.5 SQL性能分析
2.5.1 SQL执行频率
-
MySQL客户端连接成功后,通过
show [session|global] status命令可以提供服务器状态信息。通过如下指令,可以查看当前数据库的INSERT、UPDATE、DELETE、SELECT的访问频次:1
2
3
4-- session 是查看当前会话 ;
-- global 是查询全局数据 ;
SHOW GLOBAL STATUS LIKE 'Com_______'; -
查询结果

其中:- Com_insert:INSERT语句执行次数
- Com_update:UPDATE语句执行次数
- Com_delete:DELETE语句执行次数
- Com_select:SELECT语句执行次数
2.5.2 慢查询日志
- 慢查询日志记录了所有执行时间超过指定参数(long_query_time,单位:秒,默认10秒)的所有SQL语句的日志。
- MySQL的慢查询日志默认没有开启,可以查看一下系统变量slow_query_log
- 如果要开启慢查询日志,需要在MySQL的配置文件(/etc/my.cnf)中配置如下信息
1
2
3
4
5# 开启MySQL慢日志查询开关
slow_query_log=1
# 设置慢日志的时间为2秒,SQL语句执行时间超过2秒,就会视为慢查询,记录慢查询日志
long_query_time=2 - 配置完毕之后,通过以下指令重新启动MySQL服务器进行测试,查看慢日志文件中记录的信息
/var/lib/mysql/localhost-slow.log。
2.5.3 profile详情
show profiles能够在做SQL优化时帮助我们了解时间都耗费到哪里去了。- 通过
have_profiling参数,能够看到当前MySQL是否支持profile操作:1
SELECT @@have_profiling;

- 默认profile功能是关闭的,可以通过以下指令开启:
1
SET profiling = 1;

- 执行一系列的业务SQL操作,然后通过如下指令查看指令的执行耗时:
1
2
3
4
5
6
7
8-- 查看每一条SQL的耗时基本情况
show profiles;
-- 查看指定query_id的SQL语句各个阶段的耗时情况
show profile for query query_id;
-- 查看指定query_id的SQL语句CPU的使用情况
show profile cpu for query query_id;


2.5.4 explain
-
EXPLAIN或者DESC命令获取MySQL如何执行SELECT语句的信息,包括在SELECT语句执行过程中表如何连接和连接的顺序。 -
语法:
1
2-- 直接在select语句之前加上关键字 explain / desc
EXPLAIN SELECT 字段列表 FROM 表名 WHERE 条件 ;
-
Explain 执行计划中各个字段的含义:
字段 含义 id select查询的序列号,表示查询中执行select子句或者是操作表的顺序(id相同,执行顺序从上到下;id不同,值越大,越先执行) select_type 表示 SELECT 的类型,常见的取值有 SIMPLE(简单表,即不使用表连接或者子查询)、PRIMARY(主查询,即外层的查询)、UNION(UNION 中的第二个或者后面的查询语句)、SUBQUERY(SELECT/WHERE之后包含了子查询)等 type 表示连接类型,性能由好到差的连接类型为NULL、system、const、eq_ref、ref、range、 index、all possible_key 显示可能应用在这张表上的索引,一个或多个 key 实际使用的索引,如果为NULL,则没有使用索引 key_len 表示索引中使用的字节数, 该值为索引字段最大可能长度,并非实际使用长度,在不损失精确性的前提下, 长度越短越好 rows MySQL认为必须要执行查询的行数,在innodb引擎的表中,是一个估计值,可能并不总是准确的 filtered 表示返回结果的行数占需读取行数的百分比, filtered的值越大越好
2025.08.08
2.6 索引使用
2.6.1 验证索引效率
- 在未建立索引之前执行如下SQL语句查看耗时
1 | SELECT * FROM tb_sku WHERE sn = '100000003145001'; |

- 建立索引
1 | create index idx_sku_sn on tb_sku(sn); |
- 再次执行查询语句查看耗时
1 | SELECT * FROM tb_sku WHERE sn = '100000003145001'; |

2.6.2 最左前缀法则
-
如果索引了多列(联合索引),要遵守最左前缀法则。最左前缀法则指的是查询从索引的最左列开始,并且不跳过索引中的列。如果跳跃某一列,
索引将会部分失效(后面的字段索引失效)。 -
例如对于联合索引
idx_user_pro_age_sta,如果查询语句是:
1 | select * from tb_user where profession = '软件工程' and age = 31 and status = '0'; |
查询过程:

可以看到使用了联合索引idx_user_pro_age_sta
- 如果查询语句是:
1 | select * from tb_user where profession = '软件工程' and age = 31; |
查询过程:

因为中间未跳过字段,所以使用的依旧是联合索引idx_user_pro_age_sta,且可以知道status的索引长度为5
- 如果查询语句是:
1 | select * from tb_user where age = 31 and status = '0'; |
查询过程:

因为没有了最左侧的profession字段,所以联合索引idx_user_pro_age_sta未生效
- 如果查询语句是:
1 | select * from tb_user where profession = '软件工程' and status = '0'; |
查询过程:

因为跳过了age字段,所以只有profession使用了联合索引idx_user_pro_age_sta,status的联合索引未生效,且可以知道profession的索引长度为47,age的索引长度为2
2.6.3 范围查询
-
联合索引中,出现范围查询(>,<),范围查询右侧的列索引失效。
-
例如对于联合索引
idx_user_pro_age_sta,如果查询语句是:
1 | select * from tb_user where profession = '软件工程' and age > 30 and status = '0'; |
查询过程:

可以看到使用了联合索引idx_user_pro_age_sta,但status的联合索引未生效
- 如果查询语句是:
1 |
|
查询过程:

可以看到都使用了联合索引idx_user_pro_age_sta
2.6.4 索引失效情况
- 索引列运算:在索引列上进行运算会导致索引失效,如:
1 | select * from tb_user where substring(profession, 1, 2) = '软'; |

- 字符串不加引号,如:
1 | select * from tb_user where profession = '软件工程' and age = 31 and status = 0; |

- 模糊查询:如果仅仅是尾部模糊匹配,索引不会失效;如果是头部模糊匹配,索引失效
1 | select * from tb_user where profession like '软件%'; |

1 | select * from tb_user where profession like '%软件'; |

- or连接的条件:用or分隔开的条件,如果or前的条件中的列有索引,而后面的列中没有索引,那么涉及的索引都不会被用到
1 | select * from tb_user where id = 10 or age = 31; |

- 数据分布影响:如果MySQL评估使用索引比全表更慢,则不使用索引
1 | select * from tb_user where phone >= '17799990005'; |

2.6.5 SQL提示
- SQL提示是优化数据库的一个重要手段,简单来说,就是在SQL语句中加入一些人为的提示来达到优化操作的目的。
- use index:强制使用指定的索引
1
explain select * from tb_user use index(idx_user_pro) where name = '软件工程';
- ignore index:忽略指定的索引
1
explain select * from tb_user ignore index(idx_user_pro) where name = '软件工程';
- force index:强制使用指定的索引,如果该索引不存在,则会报错
1
explain select * from tb_user force index(idx_user_pro) where name = '软件工程';
2.6.6 覆盖索引
- 尽量使用覆盖索引(查询使用了索引,并且需要返回的列在该索引中已经全部能够找到),减少
select *的使用。 - extra字段:
- using index condition:表示查找使用了索引,但是需要回表查询数据
- using where;using index:表示查找使用了索引,但是需要的数据都在索引列中能找到,所以不需要回表查询数据



2.6.7 前缀索引
- 当字段类型为字符串(varchar,text,longtext等)时,有时候需要索引很长的字符串,这会让索引变得很大,查询时,浪费大量的磁盘IO, 影响查询效率。此时可以只将字符串的一部分前缀,建立索引,这样可以大大节约索引空间,从而提高索引效率。
- 前缀索引的语法如下:
1 | -- n为前缀长度,表示索引的前n个字符 |
- 前缀长度:可以根据索引的选择性来决定,而选择性是指不重复的索引值(基数)和数据表的记录总数的比值,索引选择性越高则查询效率越高, 唯一索引的选择性是1,这是最好的索引选择性,性能也是最好的。
- 示例:
1
2
3
4-- distinct表示不重复
select count(distinct email) / count(*) from tb_user;
select count(distinct substring(email,1,5)) / count(*) from tb_user;

2.6.8 单列索引与联合索引
- 单列索引:即一个索引只包含单个列。
- 联合索引:即一个索引包含了多个列。
- 在业务场景中,如果存在多个查询条件,考虑针对于查询字段建立索引时,建议建立联合索引,而非单列索引。
- 多条件联合查询时,MySQL优化器会评估哪个字段的索引效率最高,会选择该索引完成本次查询。

2.7 索引设计原则
- 针对于数据量较大,且查询比较频繁的表建立索引。
- 针对于常作为查询条件(where)、排序(order by)、分组(group by)操作的字段建立索引。
- 尽量选择区分度高的列作为索引,尽量建立唯一索引,区分度越高,使用索引的效率越高。
- 如果是字符串类型的字段,字段的长度较长,可以针对于字段的特点,建立前缀索引。
- 尽量使用联合索引,减少单列索引,查询时,联合索引很多时候可以覆盖索引,节省存储空间,避免回表,提高查询效率。
- 要控制索引的数量,索引并不是多多益善,索引越多,维护索引结构的代价也就越大,会影响增删改的效率。
- 如果索引列不能存储NULL值,请在创建表时使用NOT NULL约束它。当优化器知道每列是否包含NULL值时,它可以更好地确定哪个索引最有效地用于查询。
三、SQL优化
3.1 插入数据
- insert优化
- 批量插入
1
insert into tb_user values(1, 'Tom'),(2, 'Jerry'),(3, 'Spike');
- 手动提交事务
1
2
3
4
5start transaction;
insert into tb_user values(1, 'Tom'),(2, 'Jerry');
insert into tb_user values(3, 'Spike'),(4, 'Tyke');
insert into tb_user values(5, 'Butch'),(6, 'Nibbles');
commit; - 主键顺序插入
- 主键乱序插入:8 1 9 21 88 2 4 15 89 5 7 3
- 主键顺序插入:1 2 3 4 5 7 8 9 15 21 88 89
- 批量插入
- 大批量插入数据:如果一次性需要插入大批量数据,使用insert语句插入性能较低,此时可以使用MySQL数据库提供的load指令进行插入,操作如下:
1
2-- 客户端连接服务端时,加上参数 -–local-infile
mysql –-local-infile -u root -p1
2
3
4
5-- 设置全局参数local_infile为1,开启从本地加载文件导入数据的开关
set global local_infile = 1;
-- 执行load指令将准备好的数据,加载到表结构中
load data local infile '/root/sql1.log' into table tb_user fields terminated by ',' lines terminated by '\n' ;
3.2 主键优化
- 数据组织方式:在InnoDB存储引擎中,表数据都是根据主键顺序组织存放的,这种存储方式的表称为
索引组织表(index organized table IOT)。

- 页分裂:页可以为空,也可以填充一半,也可以填充100%。每个页包含了2-N行数据(如果一行数据过大,会行溢出),根据主键排列。
- 页合并:当删除一行记录时,实际上记录并没有被物理删除,只是记录被标记(flaged)为删除并且它的空间变得允许被其他记录声明使用。当页中删除的记录达到MERGE_THRESHOLD(默认为页的50%)时,InnoDB会开始寻找最靠近的页(前或后)看看是否可以将两个页合并以优化空间使用。
- MERGE_THRESHOLD:合并页的阈值,可以自己设置,在创建表或者创建索引时指定。
- 主键设计原则:
- 满足业务需求的情况下,尽量降低主键的长度。
- 插入数据时,尽量选择顺序插入,选择使用AUTO_INCREMENT自增主键。
- 尽量不要使用UUID做主键或者是其他自然主键,如身份证号。
- 业务操作时,避免对主键的修改。
3.3 order by优化
-
MySQL的排序,有两种方式:
- Using filesort:通过表的索引或全表扫描,读取满足条件的数据行,然后在排序缓冲区sort buffer中完成排序操作,所有不是通过索引直接返回排序结果的排序都叫FileSort排序。
- Using index:通过有序索引顺序扫描直接返回有序数据,这种情况即为using index,不需要额外排序,操作效率高。
- 对于以上的两种排序方式,Using index的性能高,而Using filesort的性能低,我们在优化排序操作时,尽量要优化为Using index。
-
例如执行以下sql语句:
1
explain select id,age,phone from tb_user order by age,phone;

可以看到,Extra处为Using filesort,说明没有使用索引进行排序(因为目前没有索引)。 -
如果我们为age、phone字段建立联合索引:
1
create index idx_user_age_phone on tb_user(age,phone);
再次执行上述sql语句:
1
explain select id,age,phone from tb_user order by age,phone;

可以看到,Extra处为Using index,说明使用了索引进行排序。 -
根据age,phone进行一个升序,一个降序
1
explain select id,age,phone from tb_user order by age asc,phone desc;

可以看到,Extra处不仅有Using index,还有Using filesort,这是因为创建索引时,如果未指定顺序,默认都是按照升序排序的,而查询时,一个升序,一个降序,此时就会出现Using filesort。 -
为了避免这种情况,我们可以在创建索引时,指定索引的顺序:
1
create index idx_user_age_phone_ad on tb_user(age asc ,phone desc);
再次执行上述sql语句:
1
explain select id,age,phone from tb_user order by age asc,phone desc;

可以看到,Extra处为Using index,说明使用了索引进行排序。 -
升序/降序联合索引结构图示:

-
总结:
- 根据排序字段建立合适的索引,多字段排序时,也遵循最左前缀法则。
- 尽量使用覆盖索引。
- 多字段排序, 一个升序一个降序,此时需要注意联合索引在创建时的规则(ASC/DESC)。
- 如果不可避免的出现filesort,大数据量排序时,可以适当增大排序缓冲区大小sort_buffer_size(默认256k)。
3.4 group by优化
- 首先删除user表中的索引
1
2
3
4drop index idx_user_pro_age_sta on tb_user;
drop index idx_email_5 on tb_user;
drop index idx_user_age_phone_aa on tb_user;
drop index idx_user_age_phone_ad on tb_user;
- 在没有索引的情况下进行group by操作
1
select profession,count(*) from tb_user group by profession;


可以看到,Extra处为Using temporary,说明使用了临时表进行分组操作。 - 创建联合索引后再次执行group by操作再次执行group by操作:
1
create index idx_user_pro_age_sta on tb_user(profession,age,status);
1
explain select profession,count(*) from tb_user group by profession;

可以看到,Extra处为Using index,说明使用了索引进行分组操作。 - 总结:
- 在分组操作时,可以通过索引来提高效率。
- 分组操作时,索引的使用也是满足最左前缀法则的。
3.5 limit优化
- 在数据量比较大时,如果进行limit分页查询,在查询时,越往后,分页查询效率越低。
- 优化思路: 一般分页查询时,通过创建覆盖索引能够比较好地提高性能,可以通过覆盖索引加子查询形式进行优化。
1
select t.* from tb_sku t , (select id from tb_sku order by id limit 2000000,10) a where t.id = a.id;
3.6 count优化
- 如果数据量很大,在执行count操作时,是非常耗时的。
- MyISAM引擎把一个表的总行数存在了磁盘上,因此执行 count(*) 的时候会直接返回这个数,效率很高; 但是如果是带条件的count,MyISAM也慢。
- InnoDB引擎就麻烦了,它执行count(*)的时候,需要把数据一行一行地从引擎里面读出来,然后累积计数。
- 优化思路:自己计数(可以借助于redis这样的数据库进行,但是如果是带条件的count又比较麻烦了)。
- count()的几种用法:
- count() 是一个聚合函数,对于返回的结果集,一行行地判断,如果 count 函数的参数不是NULL,累计值就加 1,否则不加,最后返回累计值。
- 用法:count(*)、count(主键)、count(字段)、count(1)
| count用法 | 含义 |
|---|---|
| count(*) | InnoDB引擎并不会把全部字段取出来,而是专门做了优化,不取值,服务层直接按行进行累加 |
| count(主键) | InnoDB 引擎会遍历整张表,把每一行的 主键id 值都取出来,返回给服务层。服务层拿到主键后,直接按行进行累加(主键不可能为null) |
| count(字段) | 没有not null 约束 : InnoDB 引擎会遍历整张表把每一行的字段值都取出来,返回给服务层,服务层判断是否为null,不为null,计数累加。有not null 约束:InnoDB 引擎会遍历整张表把每一行的字段值都取出来,返回给服务层,直接按行进行累加 |
| count(1) | InnoDB 引擎遍历整张表,但不取值。服务层对于返回的每一行,放一个数字“1”进去,直接按行进行累加 |
- 按照效率排序的话,count(字段) < count(主键 id) < count(1) ≈ count(*),所以尽量使用count(*)。
3.7 update优化
- InnoDB的行锁是针对索引加的锁,不是针对记录加的锁,并且该索引不能失效,否则会从行锁升级为表锁。
- 所以在更新时要针对索引列进行更新,否则行锁会升级为表锁,影响其他线程的并发更新。
2025.08.09
四、视图/存储过程/触发器
4.1 视图
4.1.1 介绍
- 视图(View)是一种虚拟存在的表。视图中的数据并不在数据库中实际存在,行和列数据来自定义视图的查询中使用的表,并且是在使用视图时动态生成的。
- 通俗的讲,视图只保存了查询的SQL逻辑,不保存查询结果。所以我们在创建视图的时候,主要的工作就落在创建这条SQL查询语句上。
4.1.2 语法
- 创建:
1 | CREATE [OR REPLACE] VIEW 视图名称[(列明列表)] AS SELECT语句 [WITH [CASCADED | LOCAL] CHECK OPTION]; |
-
示例,对于表student

创建一个视图,查询学生的id和姓名1
2-- 创建视图
create or replace view stu_v_1 as select id,name from student where id <= 10;
-
查询
1
2
3
4
5-- 查看创建视图语句
show create view 视图名称;
-- 查看视图数据
select * from 视图名称; -
示例:
1
2
3
4
5-- 查看创建视图语句
show create view stu_v_1;
-- 查看视图数据
select * from stu_v_1;

-
修改
1
2
3
4
5-- 方法一
create or replace view 视图名称[(列明列表)] AS SELECT语句 [WITH [CASCADED | LOCAL] CHECK OPTION];
-- 方法二
alter view 视图名称[(列明列表)] AS SELECT语句 [WITH [CASCADED | LOCAL] CHECK OPTION]; -
示例:
1
2
3
4-- 修改视图
create or replace view stu_v_1 as select id,name,no from student where id <= 10;
alter view stu_v_1 as select id,name from student where id <= 10;

-
删除
1
drop view [if exists] 视图名称;
-
示例:
1
2-- 删除视图
drop view if exists stu_v_1;
4.1.3 检查选项
-
当使用WITH CHECK OPTION子句创建视图时,MySQL会通过视图检查正在更改的每个行,例如插入、更新、删除,以使其符合视图的定义。MySQL允许基于另一个视图创建视图,它还会检查依赖视图中的规则以保持一致性。为了确定检查的范围,mysql提供了两个选项: CASCADED和LOCAL,默认值为 CASCADED。
-
CASCADED:级联
- 如果视图是基于另一个视图创建的,则MySQL会检查所有依赖的视图。
- 比如,v2视图是基于v1视图的,如果在v2视图创建的时候指定了检查选项为cascaded,但是v1视图创建时未指定检查选项。则在执行检查时,不仅会检查v2,还会级联检查v2的关联视图v1。

-
LOCAL:本地
- 如果视图是基于另一个视图创建的,则MySQL只检查该视图。
- 比如,v2视图是基于v1视图的,如果在v2视图创建的时候指定了检查选项为local,但是v1视图创建时未指定检查选项。则在执行检查时,只会检查v2,不会检查v2的关联视图v1。

4.1.4 视图的更新
-
要使视图可更新,视图中的行与基础表中的行之间必须存在一对一的关系。如果视图包含以下任何一项,则该视图不可更新:
- 聚合函数或窗口函数(SUM()、 MIN()、 MAX()、 COUNT()等)
- DISTINCT
- GROUP BY
- HAVING
- UNION 或者 UNION ALL
-
如:
1
create view stu_v_count as select count(*) from student;
该视图中只有单行单列count,如果进行插入或更新就会报错
1
insert into stu_v_count values(1);
4.1.5 视图的作用
- 视图作用:
- 简单:视图不仅可以简化用户对数据的理解,也可以简化他们的操作。那些被经常使用的查询可以被定义为视图,从而使得用户不必为以后的操作每次指定全部的条件。
- 安全:数据库可以授权,但不能授权到数据库特定行和特定的列上。通过视图用户只能查询和修改他们所能见到的数据
- 数据独立:视图可帮助用户屏蔽真实表结构变化带来的影响。比如在原表中
name更新为了student_name,用户只需要修改视图的定义,起一个别名student_name name即可,而不需要修改所有使用该表的SQL语句。
4.1.6 案例
-
为了保证数据库表的安全性,开发人员在操作tb_user表时,只能看到的用户的基本字段,屏蔽手机号和邮箱两个字段。
1
2
3create view tb_user_view as select id,name,profession,age,gender,status,createtime from tb_user;
select * from tb_user_view; -
查询每个学生所选修的课程(三张表联查),这个功能在很多的业务中都有使用到,为了简化操作,定义一个视图。
1
2
3create view tb_stu_course_view as select s.name student_name, s.no student_no, c.name course_name from student s, student_course sc, course c where s.id = sc.studentid and sc.courseid = c.id;
select * from tb_stu_course_view;
4.2 存储过程
4.2.1 介绍
- 存储过程是事先经过编译并存储在数据库中的一段 SQL 语句的集合,调用存储过程可以简化应用开发人员的很多工作,减少数据在数据库和应用服务器之间的传输,对于提高数据处理的效率是有好处的。
- 存储过程思想上很简单,就是数据库 SQL 语言层面的代码封装与重用。

- 特点:
- 封装,复用:可以把某一业务SQL封装在存储过程中,需要用到的时候直接调用即可。
- 可以接收参数,也可以返回数据:再存储过程中,可以传递参数,也可以接收返回值。
- 减少网络交互,效率提升:如果涉及到多条SQL,每执行一次都是一次网络传输。 而如果封装在存储过程中,我们只需要网络交互一次可能就可以了。
4.2.2 语法
-
创建
1
2
3
4CREATE PROCEDURE 存储过程名称 ([参数列表])
BEGIN
-- SQL语句;
END; -
调用
1
CALL 名称([参数]);
-
查看
1
2
3
4
5-- 查询指定数据库的存储过程及状态信息
SELECT * FROM INFORMATION_SCHEMA.ROUTINES WHERE ROUTINE_SCHEMA='XXX';
-- 查询某个存储过程的定义
SHOW CREATE PROCEDURE 存储过程名称; -
删除
1
DROP PROCEDURE [IF EXISTS] 存储过程名称;
-
示例:
1
2
3
4
5
6
7
8
9
10
11
12
13
14
15
16
17-- 创建
create procedure p1()
begin
select count(*) from student;
end;
-- 调用
call p1();
-- 查看
select * from information_schema.ROUTINES where ROUTINE_SCHEMA = 'itcast';
show create procedure p1;
-- 删除
drop procedure if exists p1;




-
注意:在命令行中,执行创建存储过程的SQL时,需要通过关键字delimiter指定SQL语句的结束符。
1
2
3
4
5delimiter $$
create procedure p1()
begin
select count(*) from student;
end $$
4.2.3 变量
- MySQL中变量分为三类:
- 系统变量
- 用户定义变量
- 局部变量
4.2.3.1 系统变量
-
系统变量:是MySQL服务器提供,不是用户定义的,属于服务器层面。分为全局变量(GLOBAL)和会话变量(SESSION)。
-
查看系统变量
1
2
3
4
5
6
7
8-- 查看所有系统变量
show [session|global] variables;
-- 可以通过LIKE模糊匹配方式查找变量
show [session|global] variables like '...';
-- 查看指定变量
select @@[session|global] 系统变量名; -
设置系统变量
1
2
3
4-- 设置系统变量
set [session|global] 系统变量名 = 值;
set @@[session|global] 系统变量名 = 值; -
示例:
1
2
3
4
5
6
7
8
9
10
11
12
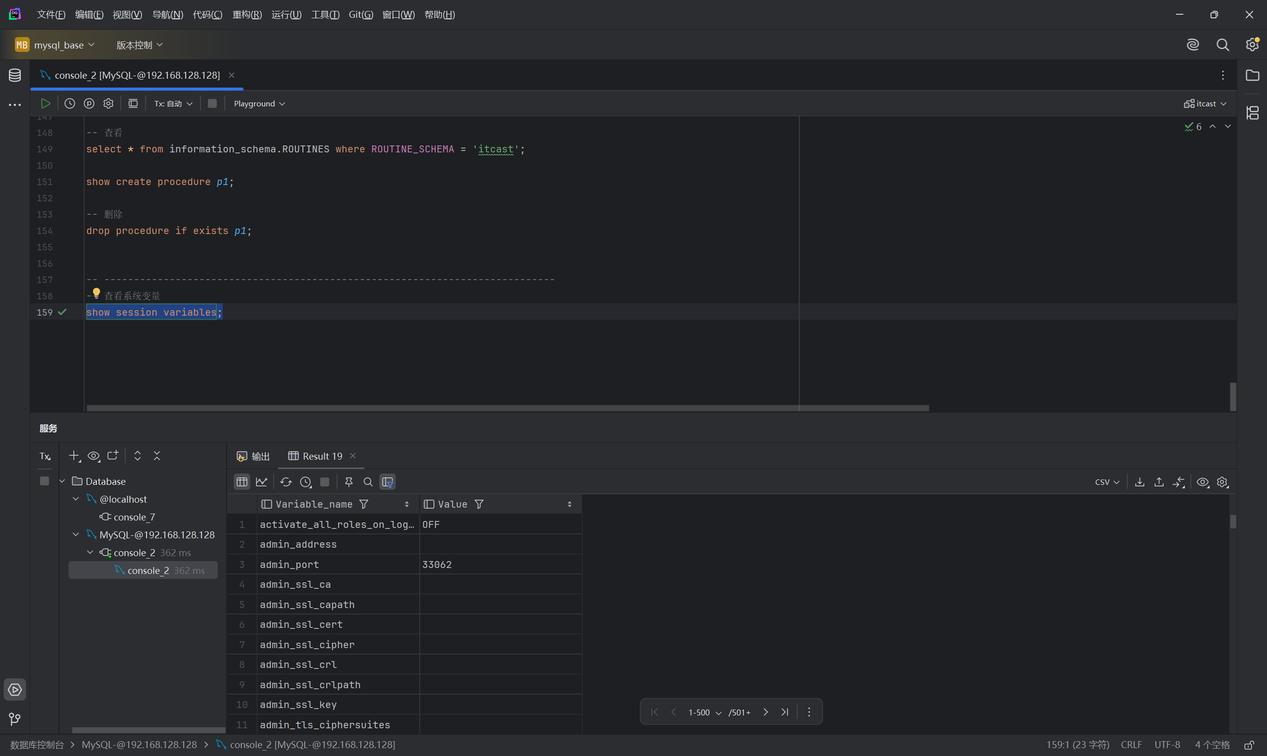
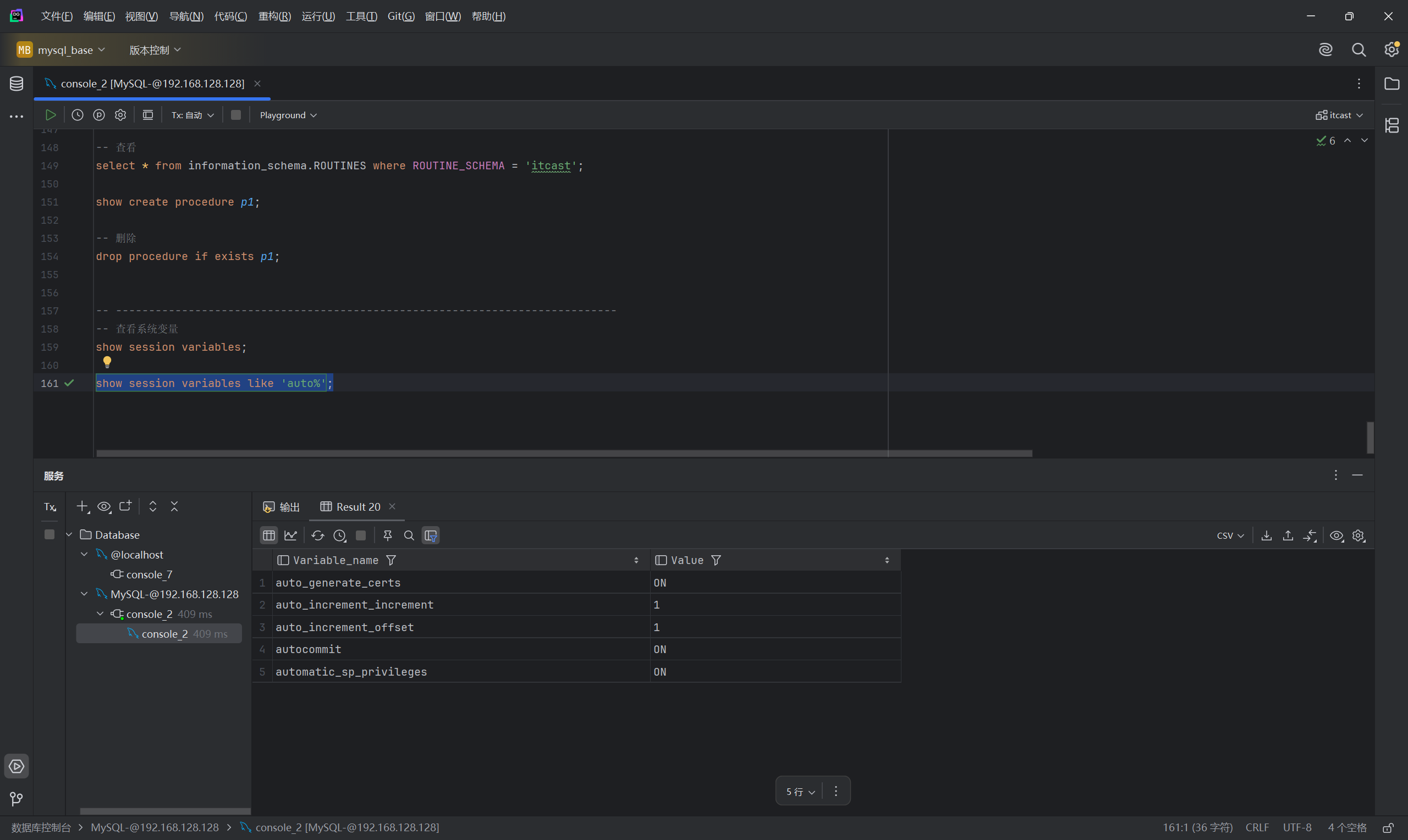
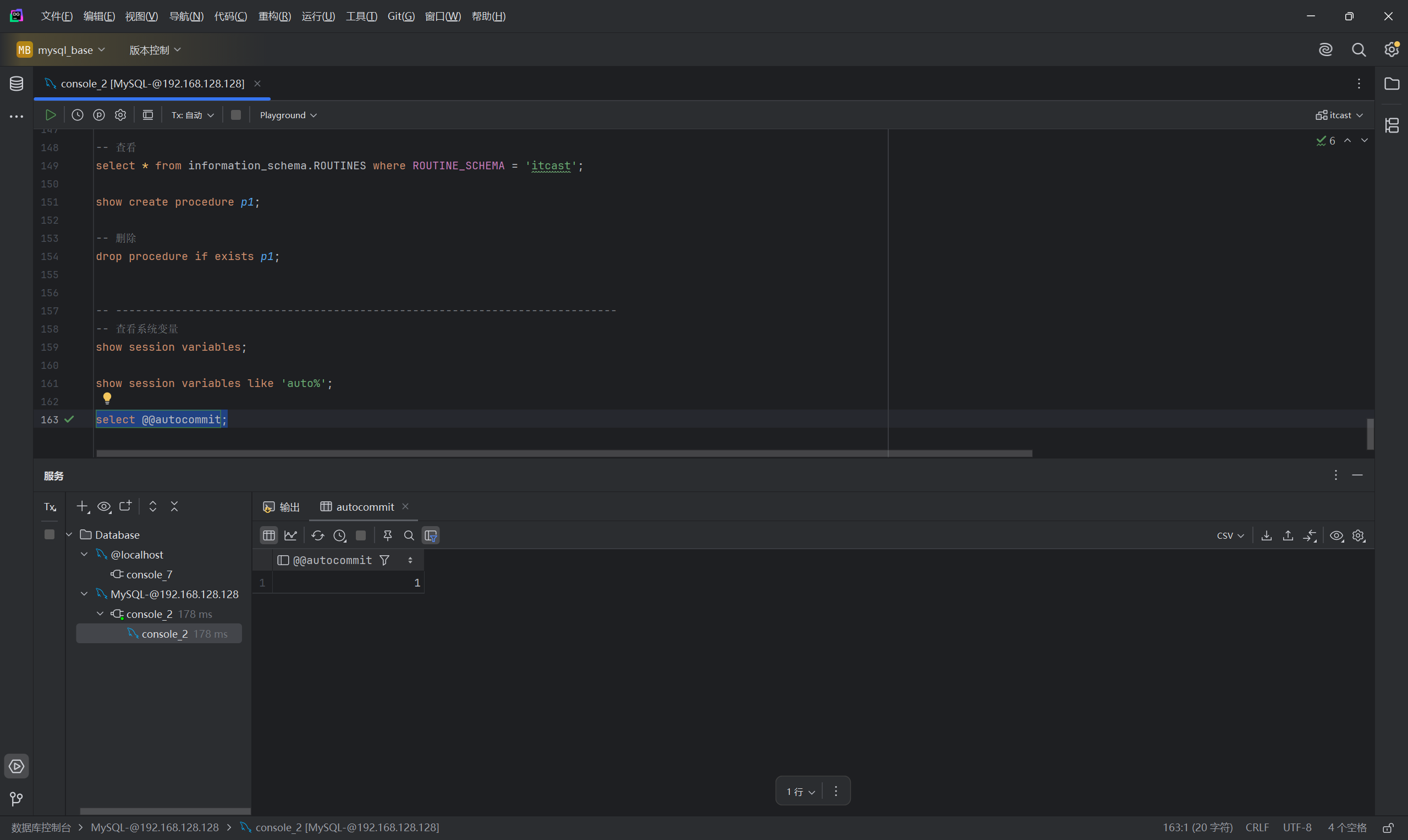
13-- 查看系统变量
show session variables;
show session variables like 'auto%';
select @@autocommit;
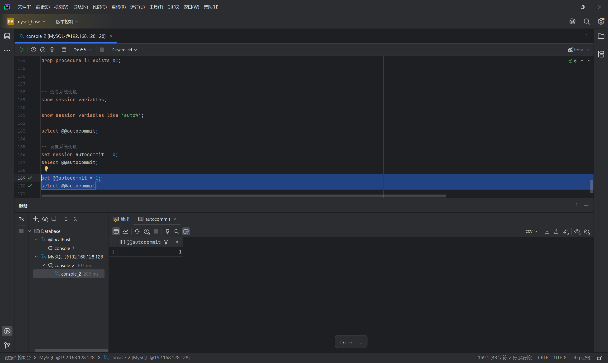
-- 设置系统变量
set session autocommit = 0;
select @@autocommit;
set @@autocommit = 1;
select @@autocommit;




-
注意:
- 如果没有指定SESSION/GLOBAL,默认是SESSION,会话变量。mysql服务重新启动之后,所设置的全局参数会失效,要想不失效,可以在 /etc/my.cnf 中配置。
- 全局变量(GLOBAL): 全局变量针对于所有的会话。
- 会话变量(SESSION): 会话变量针对于单个会话,在另外一个会话窗口就不生效了。
4.2.3.2 用户定义变量
-
用户定义变量:是用户根据需要自己定义的变量,用户变量不用提前声明,在用的时候直接用 “@变量名” 使用就可以。其作用域为当前连接。
-
赋值
1
2
3
4
5
6
7-- 方式一
set @var_name = expr [, @var_name = expr] ... ;
set @var_name := expr [, @var_name := expr] ... ;
-- 方式二
select @var_name := expr [, @var_name := expr] ... ;
select 字段名 into @var_name from 表名; -
使用
1
select @var_name;
-
示例:
1
2
3
4
5
6
7
8
9
10-- 赋值
set @myname = 'hansen';
set @myage := 10;
set @mygender := '男',@myhobby := 'java';
select count(*) into @mycount from tb_user;
-- 使用
select @myname,@myage,@mygender,@myhobby,@mycount;
-
注意:用户定义的变量无需对其进行声明或初始化,只不过获取到的值为NULL。
4.2.3.3 局部变量
-
局部变量:是根据需要定义的在局部生效的变量,访问之前需要DECLARE声明。可用作存储过程内的局部变量和输入参数,局部变量的范围是在其内声明的BEGIN…END块。
-
声明
1
DECLARE 变量名 变量类型 [DEFAULT ...];
- 变量类型就是数据库字段类型:INT、BIDINT、CHAR、VARCHAR、DATE、TIME等。
-
赋值
1
2
3SET 变量名 = 值;
SET 变量名 := 值;
SELECT 字段名 INTO 变量名 FROM 表名 ...; -
示例:
1
2
3
4
5
6
7
8
9
10-- 声明
create procedure p2()
begin
declare stu_count int default 0;
-- set stu_count := 100;
select count(*) into stu_count from student;
select stu_count;
end;
call p2();
4.2.4 if
-
语法
1
2
3
4
5
6
7IF 条件1 THEN
...
ELSEIF 条件2 THEN -- 可选
...
ELSE -- 可选
...
END IF; -
示例:根据定义的分数score变量,判定当前分数对应的分数等级。
score >= 85分,等级为优秀。
score >= 60分 且 score < 85分,等级为及格。
score < 60分,等级为不及格。1
2
3
4
5
6
7
8
9
10
11
12
13
14
15
16
17create procedure p3()
begin
declare score int default 58;
declare result varchar(10);
if score >= 85 then
set result := '优秀';
elseif score >= 60 then
set result := '及格';
else
set result := '不及格';
end if;
select result;
end;
call p3();
4.2.5 参数
- 参数:
| 类型 | 含义 | 备注 |
|---|---|---|
| IN | 该类参数作为输入,也就是需要调用时传入值 | 默认 |
| OUT | 该类参数作为输出,也就是该参数可以作为返回值 | |
| INOUT | 既可以作为输入参数,也可以作为输出参数 |
-
用法:
1
2
3
4CREATE PROCEDURE 存储过程名称 ([IN|OUT|INOUT] 参数名 参数类型)
BEGIN
-- SQL语句;
END; -
示例:根据传入参数score,判定当前分数对应的分数等级,并返回。
score >= 85分,等级为优秀。
score >= 60分 且 score < 85分,等级为及格。
score < 60分,等级为不及格。1
2
3
4
5
6
7
8
9
10
11
12
13
14
15
16create procedure p4(in score int, out result varchar(10))
begin
if score >= 85 then
set result := '优秀';
elseif score >= 60 then
set result := '及格';
else
set result := '不及格';
end if;
end;
call p4(68, @result);
select @result;
-
示例:将传入的200分制的分数进行换算,换算成百分制,然后返回分数
1
2
3
4
5
6
7
8create procedure p5(inout score double)
begin
set score := score * 0.5;
end;
set @score = 78;
call p5(@score);
select @score;
4.2.6 case
-
语法一
1
2
3
4
5
6-- 含义:当case_value的值为when_value1时,执行statement_list1,当值为when_value2时,执行statement_list2,否则就执行statement_list
CASE case_value
WHEN when_value1 THEN statement_list1
[WHEN when_value2 THEN statement_list2]...
[ELSE statement_list]
END CASE; -
语法二
1
2
3
4
5
6-- 含义:当条件search_condition1成立时,执行statement_list1,当条件search_condition2成立时,执行statement_list2,否则就执行statement_list
CASE
WHEN search_condition1 THEN statement_list1
[WHEN search_condition2 THEN statement_list2]...
[ELSE statement_list]
END CASE; -
示例:根据传入的月份,判定月份所属的季节(要求采用case结构)。
1-3月份,为第一季度
4-6月份,为第二季度
7-9月份,为第三季度
10-12月份,为第四季度1
2
3
4
5
6
7
8
9
10
11
12
13
14
15
16
17
18
19
20
21create procedure p6(in month int)
begin
declare result varchar(10);
case
when month >=1 and month <= 3 then
set result := '第一季度';
when month >=4 and month <= 6 then
set result := '第二季度';
when month >=7 and month <= 9 then
set result := '第三季度';
when month >=10 and month <= 12 then
set result := '第四季度';
else
set result := '非法参数';
end case;
select concat('您输入的月份为:',month,',所属季度为:',result);
end;
call p6(5);
4.2.7 while
-
while 循环是有条件的循环控制语句。满足条件后,再执行循环体中的SQL语句。具体语法为:
1
2
3
4-- 先判定条件,如果条件为true,则执行逻辑,否则,不执行逻辑
WHILE 条件 DO
SQL逻辑...
END WHILE; -
示例:计算从1累加到n的值,n为传入的参数值。
1
2
3
4
5
6
7
8
9
10
11
12
13create procedure p7(in n int)
begin
declare total int default 0;
while n > 0 do
set total := total + n;
set n := n - 1;
end while;
select total;
end;
call p7(100);
4.2.8 repeat
-
repeat是有条件的循环控制语句, 当满足until声明的条件的时候,则退出循环 。具体语法为:
1
2
3
4
5-- 先执行一次逻辑,然后判定UNTIL条件是否满足,如果满足,则退出。如果不满足,则继续下一次循环
REPEAT
SQL逻辑...
UNTIL 条件
END REPEAT; -
示例:计算从1累加到n的值,n为传入的参数值。
1
2
3
4
5
6
7
8
9
10
11
12
13
14create procedure p8(in n int)
begin
declare total int default 0;
repeat
set total := total + n;
set n := n - 1;
until n <= 0
end repeat;
select total;
end;
call p8(100);
4.2.9 loop
-
LOOP实现简单的循环,如果不在SQL逻辑中增加退出循环的条件,可以用其来实现简单的死循环。LOOP可以配合以下两个语句使用:
- LEAVE :配合循环使用,退出循环。
- ITERATE:必须用在循环中,作用是跳过当前循环剩下的语句,直接进入下一次循环。
-
语法
1
2
3
4
5
6[begin_label:] LOOP
SQL逻辑...
END LOOP [end_label];
LEAVE label; -- 退出指定标记的循环体
ITERATE label; -- 直接进入下一次循环 -
示例:计算从1累加到n的值,n为传入的参数值。
1
2
3
4
5
6
7
8
9
10
11
12
13
14
15
16
17create procedure p9(in n int)
begin
declare total int default 0;
sum:loop
if n <= 0 then
leave sum;
end if;
set total := total + n;
set n := n - 1;
end loop sum;
select total;
end;
call p9(10);
-
示例:计算从1累加到n中偶数的值,n为传入的参数值。
1
2
3
4
5
6
7
8
9
10
11
12
13
14
15
16
17
18
19
20
21
22create procedure p10(in n int)
begin
declare total int default 0;
sum:loop
if n <= 0 then
leave sum;
end if;
if n % 2 = 1 then
set n := n - 1;
iterate sum;
end if;
set total := total + n;
set n := n - 1;
end loop sum;
select total;
end;
call p10(100);
4.2.10 游标
-
游标(CURSOR)是用来存储查询结果集的数据类型, 在存储过程和函数中可以使用游标对结果集进行循环的处理。游标的使用包括游标的声明、OPEN、FETCH 和 CLOSE,其语法分别如下:
-
声明游标
1
DECLARE 游标名 CURSOR FOR 查询语句;
-
打开游标
1
OPEN 游标名;
-
获取游标
1
FETCH 游标名 INTO 变量名 [, 变量名] ...;
-
关闭游标
1
CLOSE 游标名;
-
示例:根据传入的参数uage,来查询用户表tb_user中,所有的用户年龄小于等于uage的用户姓名(name)和专业(profession),并将用户的姓名和专业插入到所创建的一张新表(id,name,profession)中。
1
2
3
4
5
6
7
8
9
10
11
12
13
14
15
16
17
18
19
20
21
22
23
24
25
26
27
28
29
30
31
32
33
34
35-- 逻辑:
-- A. 声明游标, 存储查询结果集
-- B. 准备: 创建表结构
-- C. 开启游标
-- D. 获取游标中的记录
-- E. 插入数据到新表中
-- F. 关闭游标
create procedure p11(in uage int)
begin
declare u_name varchar(100);
declare u_pro varchar(100);
declare u_cursoy cursor for select name,profession from tb_user where age <= uage;
drop table if exists tb_user_pro;
create table if not exists tb_user_pro(
id int primary key auto_increment,
name varchar(100),
profession varchar(100)
);
open u_cursoy;
while true do
fetch u_cursoy into u_name,u_pro;
insert into tb_user_pro values (null, u_name, u_pro);
end while;
close u_cursoy;
select * from tb_user_pro;
end;
call p11(40);

-
可以发现虽然tb_user_pro表生成了并且完成了数据的插入,但是在执行存储过程时,报错了。
-
这是因为在游标获取数据时,使用了while true循环,但是没有设置退出循环的条件,导致死循环。想要解决这个问题需要用到条件处理程序。
4.2.11 条件处理程序
-
条件处理程序(Handler)可以用来定义在流程控制结构执行过程中遇到问题时相应的处理步骤。具体语法为:
1
DECLARE handler_action HANDLER FOR condition_value [, condition_value] ... statement;
-
handler_action 的取值:
- CONTINUE: 继续执行当前程序
- EXIT: 终止执行当前程序
-
condition_value 的取值:
- SQLSTATE sqlstate_value: 状态码,如 02000
- SQLWARNING: 所有以01开头的SQLSTATE代码的简写
- NOT FOUND: 所有以02开头的SQLSTATE代码的简写
- SQLEXCEPTION: 所有没有被SQLWARNING或NOT FOUND捕获的SQLSTATE代码的简写
-
具体的错误状态码,可以参考官方文档:
-
示例:完成p10的功能,修正死循环问题。
1
2
3
4
5
6
7
8
9
10
11
12
13
14
15
16
17
18
19
20
21
22
23
24
25
26create procedure p11(in uage int)
begin
declare u_name varchar(100);
declare u_pro varchar(100);
declare u_cursoy cursor for select name,profession from tb_user where age <= uage;
declare exit handler for sqlstate '02000' close u_cursoy;
drop table if exists tb_user_pro;
create table if not exists tb_user_pro(
id int primary key auto_increment,
name varchar(100),
profession varchar(100)
);
open u_cursoy;
while true do
fetch u_cursoy into u_name,u_pro;
insert into tb_user_pro values (null, u_name, u_pro);
end while;
close u_cursoy;
end;
call p11(30);

-
可以看到,执行存储过程时没有报错了,并且tb_user_pro表中也插入了数据。
4.3 存储函数
-
存储函数是有返回值的存储过程,存储函数的参数只能是IN类型的。具体语法如下:
1
2
3
4
5
6CREATE FUNCTION 存储函数名称([ 参数列表 ])
RETURNS type [characteristic ...]
BEGIN
-- SQL语句
RETURN ...;
END ; -
characteristic说明:
- DETERMINISTIC:相同的输入参数总是产生相同的结果。
- NO SQL:不包含SQL语句。
- READS SQL DATA:包含读取数据的语句,但不包含写入数据的语句。
-
示例:计算从1累加到n的值,n为传入的参数值。
1
2
3
4
5
6
7
8
9
10
11
12
13create function f1(n int) returns int
begin
declare total int default 0;
while n > 0 do
set total := total + n;
set n := n - 1;
end while;
return total;
end;
select f1(100);
-
注意:在mysql8.0版本中binlog默认是开启的,一旦开启了,mysql就要求在定义存储过程时,需要指定characteristic特性,否则就会报错。
4.4 触发器
4.4.1 介绍
- 触发器是与表有关的数据库对象,指在insert/update/delete之前(BEFORE)或之后(AFTER),触发并执行触发器中定义的SQL语句集合。触发器的这种特性可以协助应用在数据库端确保数据的完整性,日志记录,数据校验等操作。
- 使用别名OLD和NEW来引用触发器中发生变化的记录内容,这与其他的数据库是相似的。现在触发器还只支持行级触发,不支持语句级触发。
| 触发器类型 | NEW和OLD |
|---|---|
| INSERT 型触发器 | NEW 表示将要或者已经新增的数据 |
| UPDATE 型触发器 | OLD 表示修改之前的数据 , NEW 表示将要或已经修改后的数据 |
| DELETE 型触发器 | OLD 表示将要或者已经删除的数据 |
4.4.2 语法
- 创建
1
2
3
4
5
6CREATE TRIGGER 触发器名称
BEFORE|AFTER INSERT|UPDATE|DELETE
ON 表名 FOR EACH ROW -- 行级触发器
BEGIN
trigger_stmt;
END; - 查看
1
SHOW TRIGGERS;
- 删除
1
2-- 如果没有指定表名,默认为当前数据库
DROP TRIGGER [表明:] 触发器名称;
4.4.3 示例
-
通过触发器记录 tb_user 表的数据变更日志,将变更日志插入到日志表user_logs中, 包含增加,修改,删除
-
表结构:
1
2
3
4
5
6
7
8
9-- 准备工作 : 日志表 user_logs
create table user_logs(
id int(11) not null auto_increment,
operation varchar(20) not null comment '操作类型, insert/update/delete',
operate_time datetime not null comment '操作时间',
operate_id int(11) not null comment '操作的ID',
operate_params varchar(500) comment '操作参数',
primary key(`id`)
)engine=innodb default charset=utf8; -
insert触发器
1
2
3
4
5
6
7
8
9
10
11
12
13
14
15
16
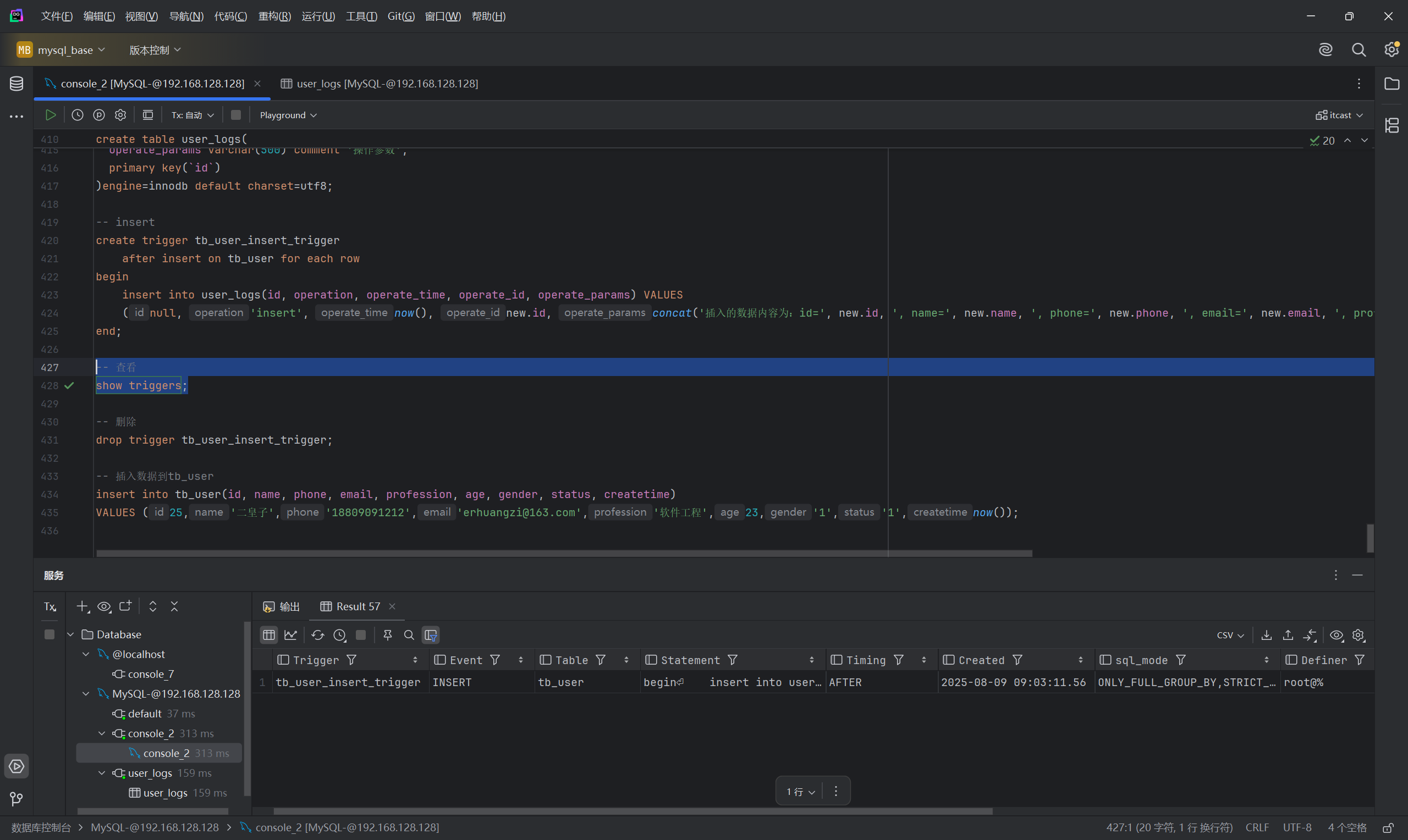
17-- insert
create trigger tb_user_insert_trigger
after insert on tb_user for each row
begin
insert into user_logs(id, operation, operate_time, operate_id, operate_params)
VALUES (null, 'insert', now(), new.id, concat('插入的数据内容为:id=', new.id, ', name=', new.name, ', phone=', new.phone, ', email=', new.email, ', profession=', new.profession));
end;
-- 查看
show triggers;
-- 删除
drop trigger tb_user_insert_trigger;
-- 插入数据到tb_user
insert into tb_user(id, name, phone, email, profession, age, gender, status, createtime)
VALUES (25,'二皇子','18809091212','[email protected]','软件工程',23,'1','1',now());

-
update触发器
1
2
3
4
5
6
7
8
9
10
11
12
13
14
15-- update
create trigger tb_user_update_trigger
after update on tb_user for each row
begin
insert into user_logs(id, operation, operate_time, operate_id, operate_params) VALUES
(null, 'update', now(), new.id,
concat('更新之前的数据为:id=', old.id, ', name=', old.name, ', phone=', old.phone, ', email=', old.email, ', profession=', old.profession,
' | 更新之后的数据为:id=', new.id, ', name=', new.name, ', phone=', new.phone, ', email=', new.email, ', profession=', new.profession));
end;
-- 查看
show triggers;
-- 更新数据
update tb_user set age = 32 where id = 23;

-
delete触发器
1
2
3
4
5
6
7
8
9
10
11
12
13
14-- delete
create trigger tb_user_delete_trigger
after delete on tb_user for each row
begin
insert into user_logs(id, operation, operate_time, operate_id, operate_params) VALUES
(null, 'delete', now(), old.id,
concat('删除之前的数据为:id=', old.id, ', name=', old.name, ', phone=', old.phone, ', email=', old.email, ', profession=', old.profession));
end;
-- 查看
show triggers;
-- 删除数据
delete from tb_user where id = 25;

2025.08.10
五、锁
5.1 介绍
- 锁是计算机协调多个进程或线程并发访问某一资源的机制。在数据库中,除传统的计算资源(CPU、RAM、I/O)的争用以外,数据也是一种供许多用户共享的资源。如何保证数据并发访问的一致性、有效性是所有数据库必须解决的一个问题,锁冲突也是影响数据库并发访问性能的一个重要因素。从这个角度来说,锁对数据库而言显得尤其重要,也更加复杂。
- MySQL中的锁,按照锁的粒度分,分为以下三类:
- 全局锁:锁定数据库中的所有表。
- 表级锁:每次操作锁住整张表。
- 行级锁:每次操作锁住对应的行数据。
5.2 全局锁
-
全局锁就是对
整个数据库实例加锁,加锁后整个实例就处于只读状态,后续的DML的写语句,DDL语句,已经更新操作的事务提交语句都将被阻塞。 -
其典型的使用场景是做全库的逻辑备份,对所有的表进行锁定,从而获取一致性视图,保证数据的完整性。
-
加全局锁
1
2-- 加全局锁
flush tables with read lock; -
数据备份
1
2-- 数据备份
mysqldump -uroot -p1234 itcast > itcast.sql -
释放全局锁
1
2-- 释放全局锁
unlock tables;

-
数据库中加全局锁,是一个比较重的操作,存在以下问题:
- 如果在主库上备份,那么在备份期间都不能执行更新,业务基本上就得停摆。
- 如果在从库上备份,那么在备份期间从库不能执行主库同步过来的二进制日志(binlog),会导致主从延迟
-
在InnoDB引擎中,我们可以在备份时加上参数
--single-transaction来完成不加锁的一致性数据备份。1
mysqldump --single-transaction -uroot –p123456 itcast > itcast.sql
5.3 表级锁
- 表级锁每次操作锁住整张表。锁定粒度大,发生锁冲突的概率最高,并发度最低。应用在MyISAM、InnoDB、BDB等存储引擎中。
- 表级锁主要分为以下三类:
- 表锁
- 元数据锁(meta data lock, MDL)
- 意向锁
5.3.1 表锁
- 表锁分为两类:
- 表共享读锁(read lock):允许多个事务同时读取表中的数据,但不允许修改数据。
- 表独占写锁(write lock):只允许一个事务修改表中的数据,其他事务只能等待。
- 读锁不会阻塞其他客户端的读,但是会阻塞写。写锁既会阻塞其他客户端的读,又会阻塞其他客户端的写。
- 语法
1
2
3
4
5-- 加锁
lock tables 表名... read/write;
-- 释放锁
unlock tables; / 客户端断开连接
5.3.2 元数据锁(MDL)
- 元数据锁(MDL)的加锁过程是系统自动控制,无需显式使用,在访问一张表的时候会自动加上。
- 作用:维护表元数据的数据一致性,在表上有活动事务的时候,不可以对元数据进行写入操作。避免DML与DDL冲突,保证读写的正确性。
- 元数据:可以简单理解为就是一张表的表结构。也就是说,某一张表涉及到未提交的事务
时,是不能够修改这张表的表结构的。 - 在MySQL5.5中引入了MDL,当对一张表进行增删改查的时候,加MDL读锁(共享);当对表结构进行变更操作的时候,加MDL写锁(排他)。
- 常见的SQL操作添加的元数据锁:
| 对应SQL | 锁类型 | 说明 |
|---|---|---|
| lock tables xxx read / write | SHARED_READ_ONLY / SHARED_NO_READ_WRITE | |
| select 、select … lock in share mode | SHARED_READ | 与SHARED_READ、SHARED_WRITE兼容,与EXCLUSIVE互斥 |
| insert 、update、delete、select … for update | SHARED_WRITE | 与SHARED_READ、SHARED_WRITE兼容,与EXCLUSIVE互斥 |
| alter table … | EXCLUSIVE | 与其他的MDL都互斥 |
- 查看元数据锁:
1
select object_type,object_schema,object_name,lock_type,lock_duration from performance_schema.metadata_locks;
5.3.3 意向锁
- 为了避免DML在执行时,加的行锁与表锁的冲突,在InnoDB中引入了意向锁,使得表锁不用检查每行数据是否加锁,使用意向锁来减少表锁的检查。
- 分类:
- 意向共享锁(IS)
- 由语句select … lock in share mode添加。
- 与表锁共享锁(read)兼容,与表锁排他锁(write)互斥。
- 意向排他锁(IX)
- 由insert、update、delete、select…for update添加。
- 与表锁共享锁(read)及排他锁(write)都互斥,意向锁之间不会互斥。
- 意向共享锁(IS)
- 一旦事务提交了,意向共享锁、意向排他锁都会自动释放。
- 查看意向锁及行锁的加锁情况:
1
select object_schema,object_name,index_name,lock_type,lock_mode,lock_data from performance_schema.data_locks;
5.4 行级锁
- 行级锁:每次操作锁住对应的行数据。锁定粒度最小,发生锁冲突的概率最低,并发度最高。应用在InnoDB存储引擎中。
- InnoDB的数据是基于索引组织的,行锁是通过对索引上的索引项加锁来实现的,而不是对记录加的锁。对于行级锁,主要分为以下三类:
- 行锁(Record Lock):锁定单个行记录的锁,防止其他事务对此行进行update和delete。在RC(Read Committed)和RR(Repeatable Read)隔离级别下都支持。

- 间隙锁(Gap Lock):锁定索引记录间隙(不含该记录),确保索引记录间隙不变,防止其他事务在这个间隙进行insert,产生幻读。在RR隔离级别下都支持。

- 临键锁(Next-Key Lock):行锁和间隙锁组合,同时锁住数据,并锁住数据前面的间隙Gap。在RR隔离级别下支持。

- 行锁(Record Lock):锁定单个行记录的锁,防止其他事务对此行进行update和delete。在RC(Read Committed)和RR(Repeatable Read)隔离级别下都支持。
5.4.1 行锁
- InnoDB实现了以下两种类型的行锁:
- 共享锁(S):允许一个事务去读一行,阻止其他事务获得相同数据集的排它锁。
- 排他锁(X):允许获取排他锁的事务更新数据,阻止其他事务获得相同数据集的共享锁和排他锁。
- 两种行锁的兼容情况如下:

- 常见SQL语句所加行锁:
| SQL | 行锁类型 | 说明 |
|---|---|---|
| INSERT… | 排他锁 | 自动加锁 |
| UPDATE… | 排他锁 | 自动加锁 |
| DELETE… | 排他锁 | 自动加锁 |
| SELECT(正常) | 不加任何锁 | |
| SELECT…LOCK IN SHARE MODE | 共享锁 | 需要手动在SELECT之后加LOCK IN SHARE MODE |
| SELECT…FOR UPDATE | 排他锁 | 需要手动在SELECT之后加FOR UPDATE |
-
默认情况下,InnoDB在 REPEATABLE READ事务隔离级别运行,InnoDB使用next-key锁进行搜索和索引扫描,以防止幻读。
- 针对
唯一索引进行检索时,对已存在的记录进行等值匹配时,将会自动优化为行锁。 - InnoDB的行锁是针对于索引加的锁,
不通过索引条件检索数据,那么InnoDB将对表中的所有记录加锁,此时就会升级为表锁。
- 针对
-
总结:
- 只有sleect…lock in share mode加共享锁,其他语句都加排他锁。
- 只有共享锁和共享锁兼容,其他的都不兼容。
- 针对唯一索引进行检索时,InnoDB会自动优化为行锁。
- 不通过索引检索数据会自动加表锁。
5.4.2 间隙锁&临键锁
-
默认情况下,InnoDB在REPEATABLE READ事务隔离级别运行,InnoDB使用 next-key 锁进行搜索和索引扫描,以防止幻读。
- 索引上的等值查询(唯一索引),给不存在的记录加锁时, 优化为间隙锁。
- 索引上的等值查询(非唯一普通索引),向右遍历时最后一个值不满足查询需求时,next-key lock退化为间隙锁。
- 索引上的范围查询(唯一索引)–会访问到不满足条件的第一个值为止。
-
注意:间隙锁唯一目的是防止其他事务插入间隙。间隙锁可以共存,一个事务采用的间隙锁不会阻止另一个事务在同一间隙上采用间隙锁。
-
例如对于如下表:

-
索引上的等值查询(唯一索引),给不存在的记录加锁时, 优化为间隙锁。
- 例如:
select * from tb_user where id = 8;,此时加锁范围为两侧开区间(6,12)

- 例如:
-
索引上的等值查询(非唯一普通索引),向右遍历时最后一个值不满足查询需求时,next-key lock退化为间隙锁。
-
例如:我们要根据这个二级索引查询值为18的数据,并加上共享锁,我们是只锁定18这一行就可以了吗? 并不是,因为是非唯一索引,这个结构中可能有多个18的存在,所以,在加锁时会继续往后找,找到一个不满足条件的值(当前案例中也就是29)。此时会对18加临键锁,并对29之前的间隙加锁。总的加锁范围为[18,29)。

-
索引上的范围查询(唯一索引)–会访问到不满足条件的第一个值为止。
- 例如:
select * from tb_user where id >= 19;,此时会对19加行锁,25的临键锁以及正无穷的临键锁,加锁范围为[19,+∞)。

- 例如:
六、InnoDB引擎
6.1 逻辑存储结构
-
InnoDB的逻辑存储结构如下图:

-
表空间
- 表空间是InnoDB存储引擎逻辑结构的最高层,如果用户启用了参数innodb_file_per_table(在8.0版本中默认开启) ,则每张表都会有一个表空间(xxx.ibd),一个mysql实例可以对应多个表空间,用于存储记录、索引等数据。
-
段
- 段分为数据段(Leaf node segment)、索引段(Non-leaf node segment)、回滚段(Rollback segment),InnoDB是索引组织表,数据段就是B+树的叶子节点,索引段即为B+树的非叶子节点。段用来管理多个Extent(区)。
-
区
- 区,表空间的单元结构,每个区的大小为1M。默认情况下,InnoDB存储引擎页大小为16K, 即一个区中一共有64个连续的页。
-
页
- 页,是InnoDB存储引擎磁盘管理的最小单元,每个页的大小默认为16KB。为了保证页的连续性,InnoDB存储引擎每次从磁盘申请4-5个区。
-
行
- 行,InnoDB 存储引擎数据是按行进行存放的。
- 在行中,默认有两个隐藏字段:
- Trx_id:每次对某条记录进行改动时,都会把对应的事务id赋值给trx_id隐藏列。
- Roll_pointer:每次对某条引记录进行改动时,都会把旧的版本写入到undo日志中,然后这个隐藏列就相当于一个指针,可以通过它来找到该记录修改前的信息。
6.2 架构
- InnoDB的架构如下图,左侧为内存结构,右侧为磁盘结构:

6.2.1 内存结构
-
InnoDB的内存结构主要分为以下几个部分:
- Buffer Pool:缓冲池,InnoDB存储引擎的核心组件,主要用于缓存数据页和索引页。Buffer Pool会将磁盘上的数据页和索引页加载到内存中,以提高查询性能。
- Change Buffer:变更缓冲区,用于缓存对数据页的修改操作,减少磁盘I/O操作,提高更新性能。
- Adaptive Hash Index:自适应哈希索引,用于加速对经常访问的数据的查询。
- Log Buffer:日志缓冲区,用于缓存事务日志,减少磁盘I/O操作,提高事务提交性能。
-
Buffer Pool缓冲池:

-
Change Buffer变更缓冲区:

-
Adaptive Hash Index自适应哈希索引:

-
Log Buffer日志缓冲区:

6.2.2 磁盘结构
-
InnoDB的磁盘结构主要分为以下几个部分:
- System Tablespace:系统表空间是更改缓冲区的存储区域。如果表是在系统表空间而不是每个表文件或通用表空间中创建的,它也可能包含表和索引数据。(在MySQL5.x版本中还包含InnoDB数据字典、undolog等)。参数:innodb_data_file_path。系统表空间,默认的文件名叫 ibdata1。
- File-Per-Table Tablespaces:如果开启了innodb_file_per_table开关,则每个表的文件表空间包含单个InnoDB表的数据和索引,并存储在文件系统上的单个数据文件中。开关参数:innodb_file_per_table,该参数默认开启。
- General Tablespaces:通用表空间,需要通过CREATE TABLESPACE语法创建通用表空间,在创建表时,可以指定该表空间。
- Undo Tablespaces:撤销表空间,MySQL实例在初始化时会自动创建两个默认的undo表空间(初始大小16M),用于存储undo log日志。
- Temporary Tablespaces:InnoDB使用会话临时表空间和全局临时表空间。存储用户创建的临时表等数据。
- Doublewrite Buffer Files:双写缓冲区,innoDB引擎将数据页从Buffer Pool刷新到磁盘前,先将数据页写入双写缓冲区文件中,便于系统异常时恢复数据。
- Redo Log:重做日志,是用来实现事务的持久性。该日志文件由两部分组成:重做日志缓冲(redo log buffer)以及重做日志文件(redo log),前者是在内存中,后者在磁盘中。当事务提交之后会把所有修改信息都会存到该日志中, 用于在刷新脏页到磁盘时,发生错误时,进行数据恢复使用。
-
System Tablespace系统表空间及File-Per-Table Tablespaces文件表空间:

-
General Tablespaces通用表空间、Undo Tablespaces撤销表空间及Temporary Tablespaces临时表空间:

-
Doublewrite Buffer Files双写缓冲区文件及Redo Log重做日志:

6.2.3 后台线程
-
后台线程:将缓冲池中的数据在合适的时间刷新到磁盘中。

-
在InnoDB的后台线程中,分为4类,分别是:Master Thread、IO Thread、Purge Thread、Page Cleaner Thread。
-
Master Thread:核心后台线程,负责调度其他线程,还负责将缓冲池中的数据异步刷新到磁盘中, 保持数据的一致性,还包括脏页的刷新、合并插入缓存、undo页的回收。
-
IO Thread:在InnoDB存储引擎中大量使用了AIO来处理IO请求, 这样可以极大地提高数据库的性能,而IO Thread主要负责这些IO请求的回调。
- 可以通过
show eengine innodb status\G命令查看当前的IO线程数。
- 可以通过
| 线程类型 | 默认个数 | 职责 |
|---|---|---|
| Read thread | 4 | 负责读操作 |
| Write thread | 1 | 负责写操作 |
| Log thread | 1 | 负责将日志缓冲区刷新到磁盘 |
| Insert buffer thread | 1 | 负责将写缓冲区刷新到磁盘 |
-
Purge Thread:主要用于回收事务已经提交了的undo log,在事务提交之后,undo log可能不用了,就用它来回收。
-
Page Cleaner Thread:协助Master Thread刷新脏页到磁盘的线程,它可以减轻Master Thread的工作压力,减少阻塞。
6.3 事务原理
6.3.1 概述
-
事务是指一组操作的集合,这些操作要么全部成功,要么全部失败。事务的四个特性(ACID)是:
- 原子性(Atomicity):事务中的所有操作要么全部执行成功,要么全部不执行。
- 一致性(Consistency):事务执行前后,数据库的状态是一致的。
- 隔离性(Isolation):多个事务并发执行时,每个事务都像是在独立执行一样,不受其他事务的影响。
- 持久性(Durability):一旦事务提交,其结果是永久性的,即使系统崩溃也不会丢失。
-
究事务的原理就是研究MySQL的InnoDB引擎是如何保证事务的这四大特性的。对于这四大特性,实际上分为两个部分。其中的原子性、一致性、持久化,实际上是由InnoDB中的两份日志来保证的,一份是redo log日志,一份是undo log日志。而持久性是通过数据库的锁,加上MVCC来保证的。

6.3.2 Redo Log
- Redo Log:重做日志,记录的是事务提交时数据页的物理修改,是用来实现事务的持久性。
- 该日志文件由两部分组成:重做日志缓冲(redo log buffer)以及重做日志文件(redo log file),前者是在内存中,后者在磁盘中。当事务提交之后会把所有修改信息都存到该日志文件中, 用于在刷新脏页到磁盘,发生错误时, 进行数据恢复使用。
- Redo Log的工作流程如下图所示:

6.3.3 Undo Log
- Undo Log:回滚日志,用于记录数据被修改前的信息,作用包含两个:提供回滚(保证事务的原子性)和MVCC(多版本并发控制) 。
- undo log和redo log记录物理日志不一样,它是逻辑日志。可以认为当delete一条记录时,undo log中会记录一条对应的insert记录,反之亦然,当update一条记录时,它记录一条对应相反的update记录。当执行rollback时,就可以从undo log中的逻辑记录读取到相应的内容并进行回滚。
- Undo log销毁:undo log在事务执行时产生,事务提交时,并不会立即删除undo log,因为这些日志可能还用于MVCC。
- Undo log存储:undo log采用段的方式进行管理和记录,存放在前面介绍的 rollback segment回滚段中,内部包含1024个undo log segment。
6.4 MVCC
6.4.1 基本概念
-
当前读:读取的是记录的最新版本,读取时还要保证其他并发事务不能修改当前记录,会对读取的记录进行加锁。对于我们日常的操作,如:select … lock in share mode(共享锁),select … for update、update、insert、delete(排他锁)都是一种当前读。
-
快照读:简单的select(不加锁)就是快照读,快照读,读取的是记录数据的可见版本,有可能是历史数据,不加锁,是非阻塞读。
- Read Committed:每次select,都生成一个快照读。
- Repeatable Read:开启事务后第一个select语句才是快照读的地方。
- Serializable:快照读会退化为当前读。
-
MVCC:全称Multi-Version Concurrency Control,多版本并发控制。指维护一个数据的多个版本,使得读写操作没有冲突,快照读为MySQL实现MVCC提供了一个非阻塞读功能。MVCC的具体实现,还需要依赖于数据库记录中的三个隐式字段、undo log日志、readView。
6.4.2 隐藏字段
- 三个隐藏字段分别为:
- DB_TRX_ID:最近修改事务ID,记录插入这条记录或最后一次修改该记录的事务ID。
- DB_ROLL_PTR:回滚指针,指向这条记录的上一个版本,用于配合undo log,指向上一个版本。
- DB_ROW_ID:隐藏主键,如果表结构没有指定主键,将会生成该隐藏字段。
- 前两个字段是肯定会添加的,是否添加最后一个字段DB_ROW_ID,需要看当前表有没有主键,如果有主键,则不会添加该隐藏字段。
- 可以通过指令
ibd2sid stu.ibd打开ibd文件来查看表中的隐藏字段。
6.4.3 undo log
-
undo log:回滚日志,在insert、update、delete的时候产生的便于数据回滚的日志。当insert的时候,产生的undo log日志只在回滚时需要,在事务提交后,可被立即删除。而update、delete的时候,产生的undo log日志不仅在回滚时需要,在快照读时也需要,不会立即被删除。
-
undo log版本链:不同事务或相同事务对同一条记录进行修改,会导致该记录的undo log生成一条记录版本的链表,链表的头部是最新的旧记录,链表尾部是最早的旧记

6.4.4 ReadView
- ReadView(读视图):是快照读SQL执行时MVCC提取数据的依据,记录并维护系统当前活跃的事务(未提交的)id。
- ReadView中包含了四个核心字段:
| 字段 | 含义 |
|---|---|
| m_ids | 当前活跃的事务ID集合 |
| min_trx_id | 最小活跃事务ID |
| max_trx_id | 预分配事务ID,当前最大事务ID+1 |
| creator_trx_id | ReadView创建者的事务ID |
-
而在readview中就规定了版本链数据的访问规则:trx_id 代表当前undolog版本链对应事务ID。

-
不同的隔离级别,生成ReadView的时机不同:
- READ COMMITTED :在事务中每一次执行快照读时生成ReadView。
- REPEATABLE READ:仅在事务中第一次执行快照读时生成ReadView,后续复用该ReadView。
6.4.5 原理分析
6.4.5.1 RC隔离级别下的ReadView
- RC隔离级别下,在事务中每一次执行快照读时生成ReadView。


6.4.5.2 RR隔离级别下的ReadView
- RR隔离级别下,仅在事务中第一次执行快照读时生成ReadView,后续复用该ReadView。而RR是可重复读,在一个事务中,执行两次相同的select语句,查询到的结果是一样的。

七、MySQL管理
7.1 系统数据库
- Mysql数据库安装完成后,自带了一下四个数据库,具体作用如下:
- mysql:存储MySQL服务器正常运行所需要的各种信息(时区、主从、用户、权限等)。
- information_schema:提供了访问数据库元数据的各种表和视图,包含数据库、表、字段类型及访问权限等。
- performance_schema:为MySQL服务器运行时状态提供了一个底层监控功能,主要用于收集数据库服务器性能参数。
- sys:包含了一系列方便 DBA 和开发人员利用performance_schema性能数据库进行性能调优和诊断的视图。
7.2 常用工具
7.2.1 mysql
- 该mysql不是指mysql服务,而是指mysql的客户端工具。
- 语法:
1
mysql [options] [database]
- 选项 :
- -u, --user=name:指定用户名
- -p, --password[=name]:指定密码
- -h, --host=name:指定服务器IP或域名
- -P, --port=port:指定连接端口
- -e, --execute=name:#执行SQL语句并退出
- -e选项可以在Mysql客户端执行SQL语句,而不用连接到MySQL数据库再执行,对于一些批处理脚本,这种方式尤其方便。
7.2.2 mysqladmin
- mysqladmin:是一个执行管理操作的客户端程序。可以用它来检查服务器的配置和当前状态、创建并删除数据库等。
- 通过帮助文档查看选项:
1
mysqladmin --help
- 语法:
1
mysqladmin [options] command ...
- 常用选项:
- -u, --user=name:指定用户名
- -p, --password[=name]:指定密码
- -h, --host=name:指定服务器IP或域名
- -P, --port=port:指定连接端口
7.2.3 mysqlbinlog
- 由于服务器生成的二进制日志文件以二进制格式保存,所以如果想要检查这些文本的文本格式,就会使用到mysqlbinlog 日志管理工具。
- 语法:
1
mysqlbinlog [options] log-files1 log-files2 ...
- 选项:
- -d, --database=name:指定数据库名称,只列出指定的数据库相关操作。
- -o, --offset=#:忽略掉日志中的前n行命令。
- -r,–result-file=name:将输出的文本格式日志输出到指定文件。
- -s, --short-form:显示简单格式,省略掉一些信息。
- –start-datatime=date1 --stop-datetime=date2:指定日期间隔内的所有日志。
- –start-position=pos1 --stop-position=pos2:指定位置间隔内的所有日志。
7.2.4 mysqlshow
- mysqlshow:客户端对象查找工具,用来很快地查找存在哪些数据库、数据库中的表、表中的列或者索引。
- 语法:
1
mysqlshow [options] [db_name [table_name [col_name]]]
- 选项:
- –count:显示数据库及表的统计信息(数据库,表 均可以不指定)
- -i:显示指定数据库或者指定表的状态信息
- 示例:
1
2
3
4
5#查询test库中每个表中的字段书,及行数
mysqlshow -uroot -p2143 test --count
#查询test库中book表的详细情况
mysqlshow -uroot -p2143 test book --count
7.2.5 mysqldump
- mysqldump:客户端工具用来备份数据库或在不同数据库之间进行数据迁移。备份内容包含创建表,及插入表的SQL语句。
- 语法:
1
2
3
4
5mysqldump [options] db_name [tables]
mysqldump [options] --database/-B db1 [db2 db3...]
mysqldump [options] --all-databases/-A - 连接选项 :
- -u, --user=name:指定用户名
- -p, --password[=name]:指定密码
- -h, --host=name :指定服务器ip或域名
- -P, --port=#:指定连接端口
- 输出选项:
- –add-drop-database:在每个数据库创建语句前加上 drop database 语句
- –add-drop-table:在每个表创建语句前加上 drop table 语句 , 默认开启 ; 不开启 (–skip-add-drop-table)
- -n, --no-create-db:不包含数据库的创建语句
- -t, --no-create-info:不包含数据表的创建语句
- -d --no-data:不包含数据
- -T, --tab=name:自动生成两个文件:一个.sql文件,创建表结构的语句;一
个.txt文件,数据文件
7.2.6 mysqlimport/source
-
mysqlimport:是客户端数据导入工具,用来导入mysqldump 加 -T 参数后导出的文本文件。
-
语法:
1
mysqlimport [options] db_name textfile1 [textfile2 ...]
-
示例:
1
mysqlimport -uroot -p1234 test /tmp/book.txt
-
source:如果需要导入sql文件,可以使用mysql中的source指令。
-
语法:
1
source /root/file_name.sql
